校园网无线网络设计方案:简洁高效,确保全面覆盖校园各区域,支持多种设备接入,保障网络安全与稳定,采用先进技术,优化信号传输,确保用户顺畅体验,设计灵活可扩展,满足未来需求增长。
随着信息技术的快速发展,无线网络已成为校园信息化建设的重要组成部分,为了满足校园内师生的网络需求,构建一个稳定、高效、安全的校园网无线网络显得尤为重要,本文将探讨校园网无线网络的设计方案,以满足现代教育教学的需求。
需求分析
- 覆盖范围广:校园无线网络需要覆盖教学区、办公区、图书馆、宿舍区等各个区域,确保师生在任何地方都能享受到网络服务。
- 高速稳定:网络速度要满足在线教学、科研下载、文件传输等需求,保证网络的稳定性。
- 安全可靠:无线网络需要采取多种安全措施,确保数据传输的安全性,防止信息泄露。
- 易用性:无线网络应易于连接和使用,方便师生快速接入网络。
设计方案
网络架构设计
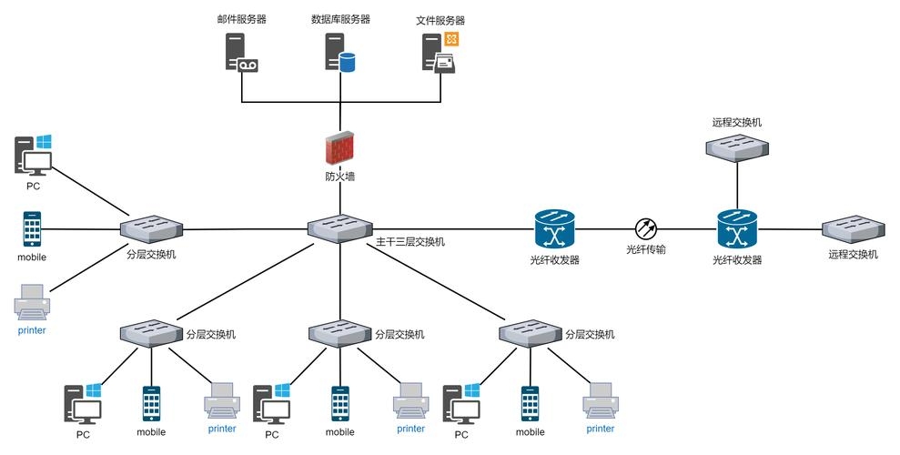
采用分层结构,包括核心层、汇聚层、接入层,核心层负责数据传输和路由,汇聚层负责网络设备的连接和管理,接入层负责用户的接入。
硬件设备选择
(1)无线路由器:选择高性能的无线路由器,确保网络覆盖范围和传输速度。
(2)交换机:选用支持大规模连接的交换机,以满足大量用户的接入需求。
(3)服务器:配置高性能的服务器,用于处理网络请求和数据存储。
网络安全措施
(1)采用WPA3加密技术,确保数据的安全性。
(2)设置访问控制策略,限制非法访问。
(3)部署防火墙和入侵检测系统,防止网络攻击。
(4)定期更新软件和病毒库,确保系统的安全性。
网络管理
(1)采用统一的网络管理系统,实现网络的集中管理。
(2)设置网络故障自诊断功能,快速定位和解决问题。
(3) 对网络流量进行监控和管理,确保网络资源的合理利用。
实施步骤
- 调研和规划:了解校园内各区域的网络需求,制定详细的无线网络规划方案。
- 设备采购和安装:根据规划方案,采购所需的硬件设备,进行安装和调试。
- 网络配置:配置网络参数,包括IP地址、网关、DNS等。
- 网络安全设置:设置加密技术、访问控制策略、防火墙等安全措施。
- 测试和优化:对网络进行全面测试,确保网络的稳定性和速度,对存在的问题进行优化。
- 培训和维护:培训师生使用无线网络,建立网络维护团队,确保网络的正常运行。
本设计方案旨在满足校园内师生的网络需求,构建一个稳定、高效、安全的校园网无线网络,通过采用分层网络架构、高性能硬件设备、多种安全措施和网络管理策略,确保网络的覆盖范围、传输速度和数据安全,实施步骤明确,便于实际操作和维护。




















